# 7.0.0(LA)升级到7.0.1(LA2)
# 本次升级是公共资源模块从 8.3.0->8.3.0.1。AFC版本依旧为8.3.0版本,不涉及升级。升级所使用脚本根据项目部署的数据库类型进行选择。文档以MySQL作为示例。
# 一、DWS 升级
# 1. 升级脚本
重要提醒:升级脚本前先停止程序并备份原有数据库数据
以下升级脚本来自于介质 pubresmng_component_v8.3.0.1.zip 和 Primeton_DWS_MicroApp_7.0LA2.tar.gz。
本例中约定如下:
pubresmng_component_v8.3.0.1.zip介质解压在 pubresmng_component 目录下
Primeton_DWS_MicroApp_7.0LA2.tar.gz介质包中的 DWS Server:Primeton_DWS_Server_7.0LA2.tar.gz 解压在 dws_server 目录下
在
AFC所在数据库执行以下脚本:pubresmng_component/script/upgrade/Mysql/8.3.0-8.3.0.1.sql
dws_server/db-script/dws/upgrade/Mysql/700-701/AFC-upgrade.sql
在
DWS所在数据库执行以下脚本:dws_server/db-script/dws/upgrade/Mysql/700-701/DWS-upgrade.sql
# 2.升级程序
- 停止原有 AFC 和 DWS7.0LA 程序。
- 部署 7.0LA2 发布介质(部署参考MicroApp 版安装或Standalone 版安装)。
- 将AFC补丁包AFC-patch.zip中的jar放置在${AFC部署目录}/lib下。补丁包patch.zip从DWSLA2介质包中获取。

- 若使用的数据库是PostgreSQL或openGauss时,则需要将介质DWS-patch.zip中的文件解压到${DWS Server部署路径}/lib目录下。(其他数据库不需要执行该步骤)

- 启动 AFC 及 DWS7.0LA2 程序
- 部署 DI Server(部署参考Primeton DI Server安装)
- 部署 SeaTunnel(部署参考SeaTunnel安装)
# 3.检查修改nginx配置
在nginx的配置文件中,增加如下配置 proxy_set_header Upgrade $http_upgrade; proxy_set_header Connection "Upgrade";

参考如下配置:
#user nobody; worker_processes 1; events { worker_connections 1024; } http { include /usr/local/nginx/conf.d/*.conf; include mime.types; default_type application/octet-stream; sendfile on; keepalive_timeout 65; server { listen 8082; server_name 192.168.16.80; charset utf-8; client_max_body_size 500m; # AFCenter 前端资源文件,根据实际环境修改路经 location / { root /opt/dws/dws_ui; index index.html index.htm; try_files $uri /index.html; } # AFcenter后端,根据实际环境修改ip和端口 location /afc { proxy_set_header Host $host; proxy_set_header X-Real-IP $remote_addr; proxy_set_header X-Real-Port $remote_port; proxy_set_header REMOTE-HOST $remote_addr; proxy_set_header X-Forwarded-For $proxy_add_x_forwarded_for; proxy_set_header Upgrade $http_upgrade; #此处配置上面定义的变量 proxy_set_header Connection "Upgrade"; proxy_pass http://192.168.16.80:13083/; } # 作业调度后端,根据实际环境修改ip和端口 location /DWS { proxy_set_header Host $host; proxy_set_header X-Real-IP $remote_addr; proxy_set_header X-Real-Port $remote_port; proxy_set_header REMOTE-HOST $remote_addr; proxy_set_header X-Forwarded-For $proxy_add_x_forwarded_for; charset utf-8; proxy_pass http://192.168.16.80:28082/; proxy_set_header Host $host; proxy_http_version 1.1; proxy_set_header Upgrade $http_upgrade; proxy_set_header Connection "Upgrade"; proxy_read_timeout 600s; } error_page 500 502 503 504 /50x.html; location = /50x.html { root html; } } }重启nginx
nginx -s reload
# 4.同步租户资源
登录admin账号,进入【应用中心】,选择通用管理->数据导入功能。

点击【同步租户资源】,然后点击弹窗内的“同步”按钮。


点击同步后,提示同步成功。

# 5. 新增菜单,页面,功能码等资源的授权
选择权限管理->角色管理。选择
平台页签,点击选择【租户管理员】角色对应的资源权限数量。
选择【应用基础门户】,选择
页面页签,勾选“数据租户管理”,并保存。

切换
功能页签,勾选【数据租户管理】下的所有选项,并保存。

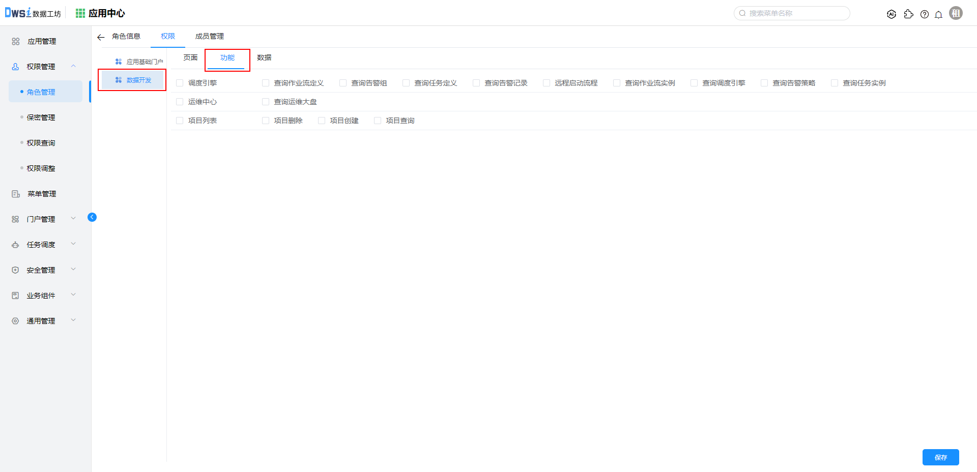
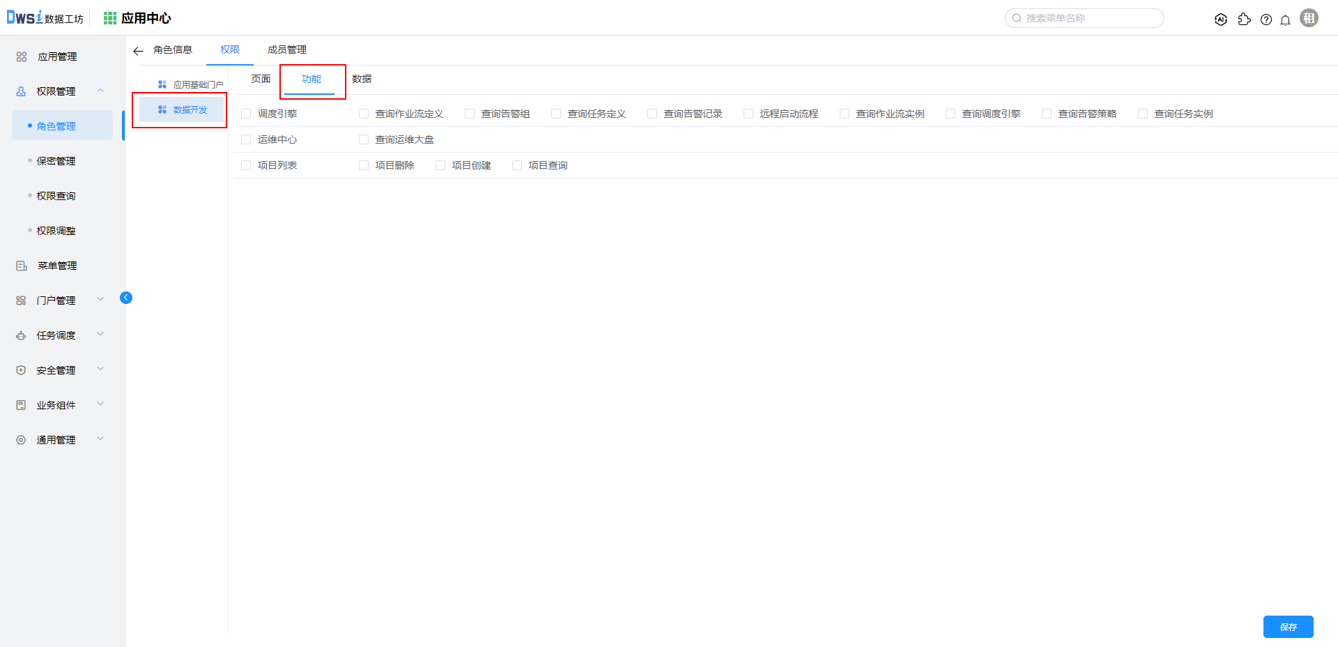
切换左侧【数据开发】,选择
功能页签,勾选“项目列表”,“调度引擎”,“运维中心”下的所有选项,并保存。

点击返回角色管理,在
平台页签,点击【数据治理开发】角色对应的资源权限数量。

选择【应用基础门户】,切换
功能页签,勾选“成员管理”下的所有选项,并保存。

选择【数据开发】,点击
页面页签,去掉所有选项并保存;保存后再次重新全部勾选并保存。备注:该步骤必须执行

切换
功能页签,勾选“项目列表”的“项目查询”,以及调度引擎与运维中心下的所有选项。

返回角色管理,在
平台页签,点击【数据租户】角色对应的资源权限数量。
选择【应用基础门户】,切换
页面页签,勾选“数据租户管理”,并保存。

切换
功能页签,勾选“成员管理”下的所有选项,以及“数据租户管理”下的“查询数据租户”选项,并保存。


返回角色管理,切换
业务对象页签,选择应用基础门户下的【公共资源】,点击【数据租户管理员】的资源权限数量。
切换至
功能页签,勾选“数据租户资源修改”,并保存。

返回角色管理,切换
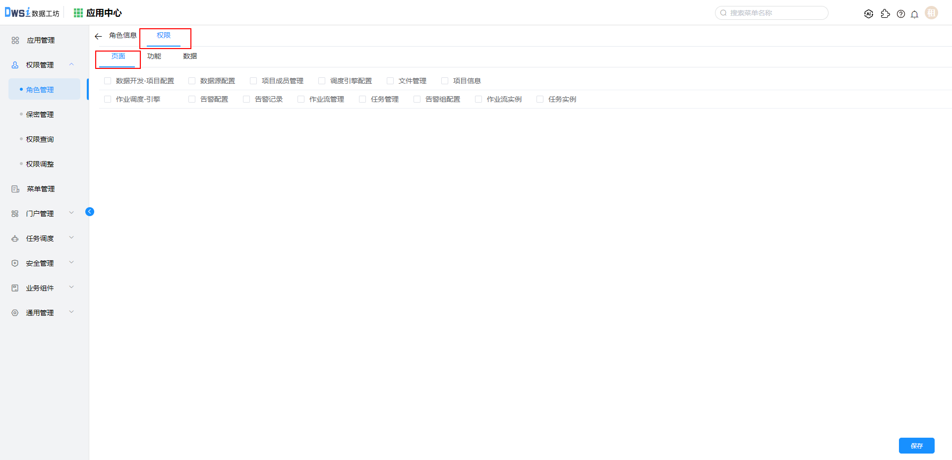
业务对象页签,选择数据开发下的【数据开发项目】,点击【数据治理项目管理员】的资源权限数量。
切换至
页面页签,勾选“数据开发-项目配置”、“作业调度-引擎”下的所有选项,并保存。

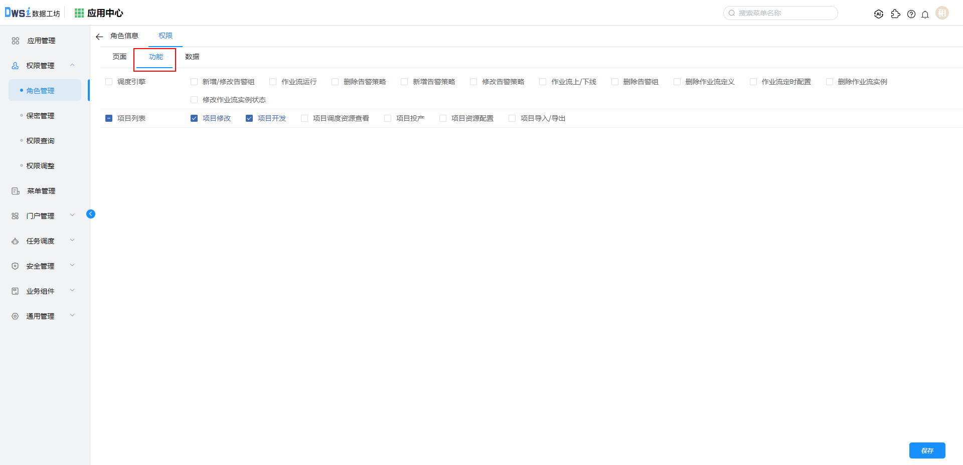
切换至
功能页签,勾选“项目列表”、“调度引擎”下的所有选项,并保存。

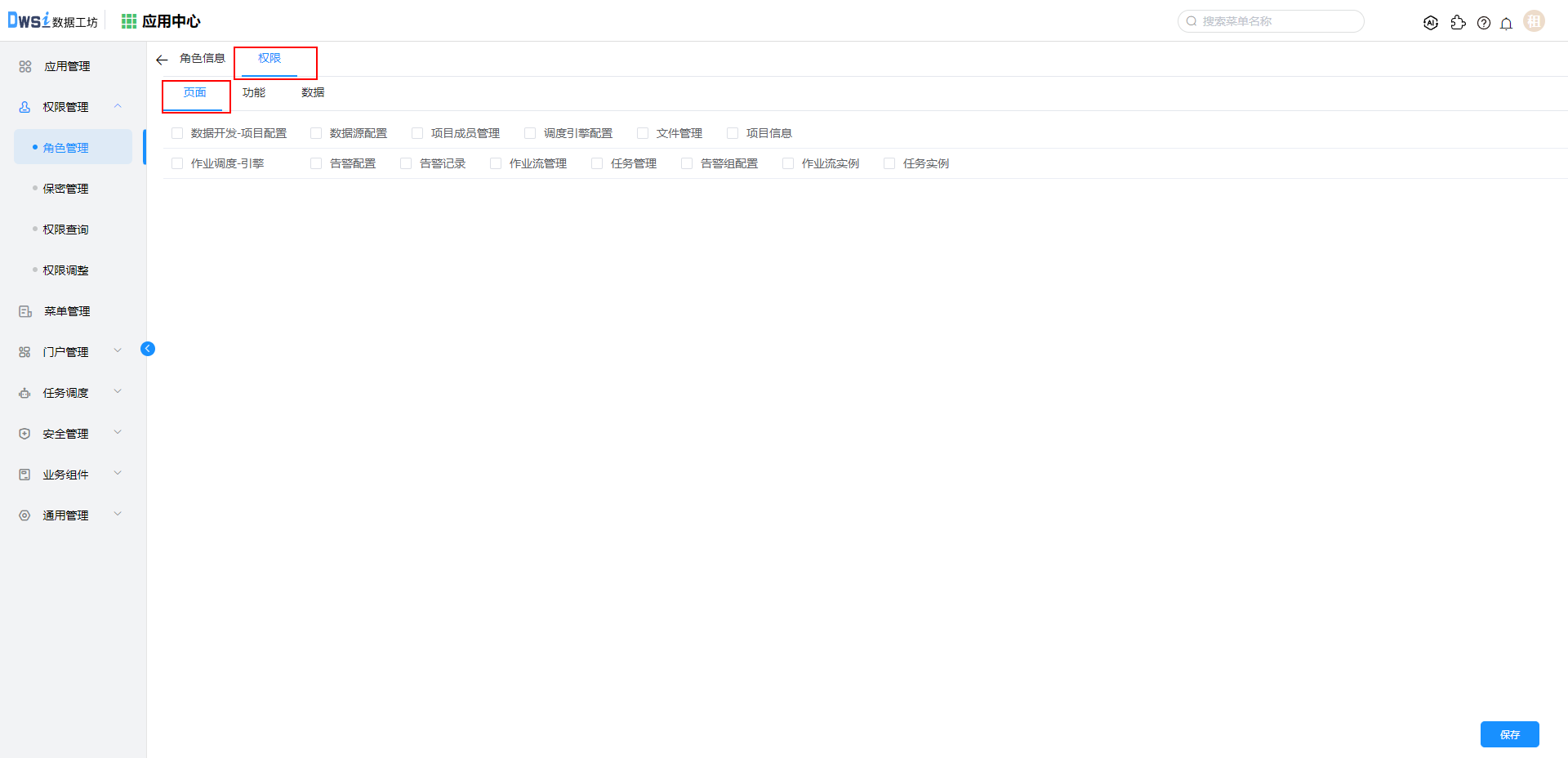
返回上一层,点击【数据治理项目开发】的
资源权限数量。
切换至
页面页签,勾选“数据开发-项目配置”下的“项目信息”、“数据源配置”、“文件管理”;“作业调度-引擎"下的”作业流管理“、”作业流实例“、”任务管理“、”任务实例“ 选项,并保存。

切换至
功能页签,勾选”项目列表“下的”项目导入/导出“、”项目开发“、”项目调度资源查看“、”项目资源配置“,并保存。

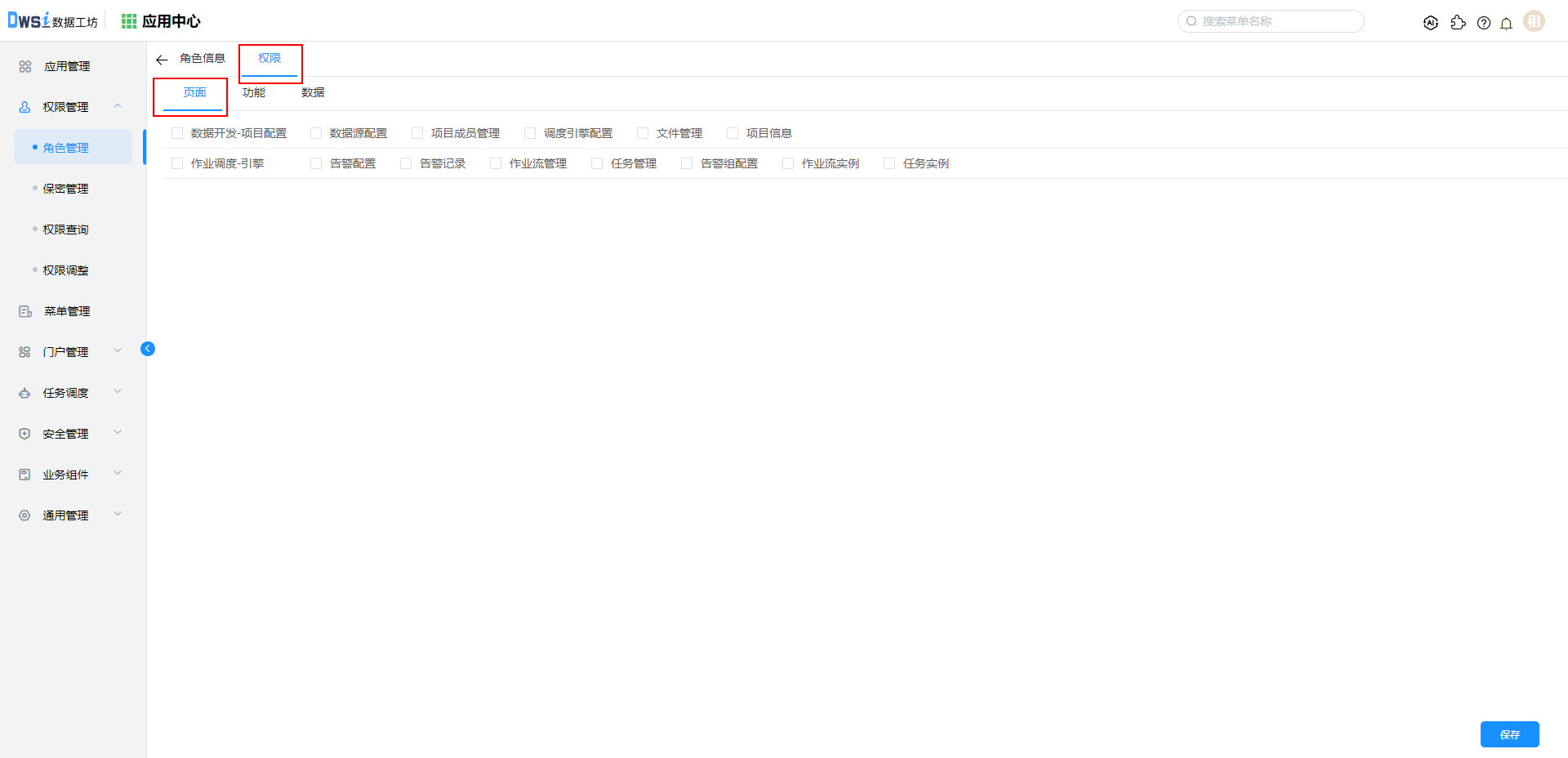
返回上一层,点击【数据治理项目运维】的
资源权限数量。
切换至
页面页签,勾选”数据开发-项目配置“下的”项目信息“选项;勾选”作业调度-引擎“的所有选项,并保存。

切换至
功能页签,勾选”项目列表“下的”项目投产“、”项目导入/导出“、”项目调度资源查看“选项,勾选”调度引擎“下的所有选项,并保存。
刷新页面后,权限配置正常。

# 二、DolphinScheduer 升级
# 1.升级脚本
重要提醒:升级脚本前先停止程序并备份原有数据库数据
升级脚本来自于介质 apache-dolphinscheduler-3.2.1-bin.tar.gz
在dolphinscheduler所在数据库执行以下脚本:
- apache-dolphinscheduler-3.2.1-bin/tools/sql/sql/DWSupgrade/mysql/3.1.8.sql
- apache-dolphinscheduler-3.2.1-bin/tools/sql/sql/DWSupgrade/mysql/3.2.1.sql
其他类型数据库使用 apache-dolphinscheduler-3.2.1-bin/tools/sql/sql/DWSupgrade目录下对应的数据库升级脚本。
# 2.升级程序
停止旧服务
解压介质
apache-dolphinscheduler-3.2.1-bin.tar.gz参考DolphinScheduler安装指南部署dolphin新介质
启动服务