# Linux环境搭建
本文档介绍如何快速在linux环境下搭建8.3.2运行环境,及相关介质的安装验证说明,旨在帮助开发人员快速搭建运行环境
# 1、环境准备
- 系统信息 安装产品的基本环境信息。
| 名称 | 说明 |
|---|---|
| 操作系统 | CentOS Linux release 7.9.2009 |
| 系统架构 | x86_64 |
| 安装模式 | 最小化模式安装。 |
# 介质准备
| 名称 | 具体包名 | 获取方式 |
|---|---|---|
| 8.3.2介质1 | EOS_Platform_8.3.2_Private_Medium_Service.tar.gz | cservice@primeton.com,获取最新介质 |
| 8.3.2介质2 | EOS_Platform_8.3.2_Private_Medium_Application.tar.gz | cservice@primeton.com,获取最新介质 |
| JDK | jdk-8u162-linux-x64.tar.gz | wget -P /opt/install https://download.oracle.com/otn/java/jdk/8u361-b09/0ae14417abb444ebb02b9815e2103550/jdk-8u361-linux-x64.tar.gz?AuthParam=1676424765_fd0cedece1c2af0281896618813af837 |
| MySQL | mysql-5.7.21-linux-glibc2.12-x86_64.tar.gz | wget -P /opt/install http://dev.MySQL.com/get/Downloads/MySQL-5.7/mysql-5.7.21-linux-glibc2.12-x86_64.tar.gz |
| Redis | redis-6.2.5.tar.gz | wget -P /opt/install http://download.redis.io/releases/redis-6.2.5.tar.gz |
| Nginx | nginx-1.18.0.tar | wget -P /opt/install -c http://nginx.org/download/nginx-1.21.1.tar.gz |
# 其他环境准备
如果安装在多个服务器上:确保所有被安装服务器时区和时间一致。时间不一致会影响 Elasticsearch 和 Skywalking 等信息无法采集的情况出现。
- 在各个服务器上安装时间同步命令工具:yum install ntp -y
- 从时间服务器上进行同步,例如:
ntpdate cn.pool.ntp.org
安装在一台服务器上:
- 确保 Selinux操作系统需要修改/etc/selinux目录下config文件修改SELINUX值为 disabled 或者 permissive。文件需要重新启动主机。
- 确保防火墙被关闭:停止防火墙 systemctl stop firewalld或者主机启动时禁用防火墙 systemctl disable firewalld
- 确保当前操作系统limit限制中的打开文件数(open files)的限制达到65535,具体操作参考如下:
[root@localhost ~]# vi /etc/security/limits.conf # 打开该文件并且添加下面的配置信息 * soft nofile 65535 * hard nofile 65535- 如果相关的服务是通过systemctl加载,还需要修改 /etc/systemd/system.conf,具体操作参考如下:
[root@localhost ~]# vi /etc/systemd/system.conf # 添加下面的配置信息 DefaultLimitNOFILE=65535
# 2、安装介质介绍
# 微服务框架介绍以及安装建议
# (1)部署图
# (2)安装目录和对应端口建议
| 环境描述 | 名称 | 用途 | 示例安装路径 | 默认端口 | 端口变动影响其他进程的配置文件 |
|---|---|---|---|---|---|
| 基础环境 | JDK | /usr/local/java 目录如果变化需要修改/etc/profile | |||
| Mysql | nacos、governor、afcenter、bps都需要用到这个数据库 | /usr/local/mysql | 3306 | $EOS安装目录下 nacos/conf/application.properties /server/governor/config/application.properties /server/afcenter/config/AFCENTER/config/user-config.xml /server/bps/config/BPS-SERVER/config/user-config.xml | |
| Nginx | /opt/primeton/nginx | 80,需要修改成8001 | |||
| Redis | afcenter需要用到 | /usr/local/redis | 6379 | /EOS安装目录/ web/conf/eos8.conf server/gateway/conf/application.properties server/afcenter/conf/application.properties | |
| EOS环境 | nacos | 应用注册中心和配置中心 | /opt/primeton/apps/eos-app/ 安装目录修改后需要修改: $ngix安装目录/conf/nginx.conf /EOS安装目录 /web/conf/eos8.conf /web/conf/governor.conf | 8848 | server/gateway/conf/application-nacos.properties server/gateway/conf/bootstrap.properties |
| filebeat | 用于转发和集中日志数据的轻量级传送工具 | ||||
| bps | 流程引擎 | 48084 | |||
| afcenter | 新版afcenter应用 | 28083 | |||
| gateway | 网关应用 | 9090 | |||
| governor | governor管理平台 | 29898 |
EOS_Platform_8.3.2_Private_Medium_Service.tar.gz介质包含中间件应用,目的在于搭建日志中心,监控中心(详细环境搭建过程参考云原生服务环境搭建),具体内容如下:
| 名称 | 说明 |
|---|---|
| skywalking | 应用程序性能监视工具 |
| ELK | 日志中心,包含elasticsearch,logstash,kafka,zookeeper等相关应用 |
# 3、运行基础环境搭建
# MySQL安装
# (1)避免mariadb冲突,可先行卸载mariadb,通过以下命令卸载
yum list installed | grep -i maria
yum remove mariadb.x86_64
yum remove mariadb-libs.x86_64**
# 准备mysql介质msyql安装包 (opens new window)
根据本地环境设置Mysql安装路径及端口,安装包自带Mysql默认端口3306
# (2)创建解压目录解压Mysql
// 解压mysql
[root@localhost soft]# tar xzvf mysql-5.7.21-linux-glibc2.12-x86_64.tar.gz
// 移动重命名
[root@localhost soft]# mv mysql-5.7.21-linux-glibc2.12-x86_64 /usr/local/mysql
# (3)创建mysql用户并授权
//添加mysql用户组
groupadd mysql
//添加mysql用户
useradd -g mysql mysql -d /home/mysql
//修改mysql用户登录密码
passwd mysql
[root@localhost mysql]# chown -R mysql:mysql /usr/local/mysql
# (4)新建mysql配置文件
[root@localhost mysql]# vi /etc/my.cnf
将内容复制到配置文件中
[client]
port = 3306
socket = /tmp/mysql.sock
[mysqld]
character_set_server=utf8mb4
init_connect='SET NAMES utf8mb4'
basedir=/usr/local/mysql
datadir=/usr/local/mysql/data
socket=/tmp/mysql.sock
log-error=/var/log/mysqld.log
pid-file=/var/run/mysqld/mysqld.pid
lower_case_table_names = 1
sql_mode='STRICT_TRANS_TABLES,ERROR_FOR_DIVISION_BY_ZERO,NO_AUTO_CREATE_USER,NO_ENGINE_SUBSTITUTION'
max_connections=5000
max_allowed_packet=100M
default-time_zone = '+8:00'
# (5)初始化相关文件
# 日志文件初始化
cd /var/log
touch mysqld.log
chmod 777 mysqld.log
chown mysql:mysql mysqld.log
#运行临时文件初始化
cd /var/run
mkdir mysqld
cd mysqld
touch mysqld.pid
cd ..
chmod 777 mysqld
chown -R mysql:mysql mysqld
#初始化mysql
/usr/local/mysql/bin/mysqld --initialize --user=mysql --basedir=/usr/local/mysql --datadir=/usr/local/mysql/data --lc_messages_dir=/usr/local/mysql/share --lc_messages=en_US
# (6)启动mysql
/usr/local/mysql/support-files/mysql.server start
# (7)查看初始化密码,后面登录要做,记录下来
cat /var/log/mysqld.log(root@localhost: xxxxx 。 这里的xxxxx就是初始密码)
# (8)建立软链接
ln -s /usr/local/mysql/bin/mysql /usr/bin
# 登录mysql
# 输入刚才的密码
bash-4.2$ mysql -uroot -p
Enter password:
Welcome to the MySQL monitor. Commands end with ; or \g.
Your MySQL connection id is 2
Server version: 5.7.21 MySQL Community Server (GPL)
Copyright (c) 2000, 2018, Oracle and/or its affiliates. All rights reserved.
Oracle is a registered trademark of Oracle Corporation and/or its
affiliates. Other names may be trademarks of their respective owners.
Type 'help;' or '\h' for help. Type '\c' to clear the current input statement.
mysql>
#修改mysql用户登录密码
set password for root@localhost=password("primeton");
#配置远程访问
grant all on *.* to root@"%" identified by "primeton";
flush privileges;
#关闭防火墙
systemctl stop firewalld.service #停止firewall
systemctl disable firewalld.service #禁止firewall开机启动
# Nginx安装配置
- 安装介质准备
| 名称 | 内容 | 说明 |
|---|---|---|
| nginx源码文件 (opens new window) | nginx | 说明 |
| GCC编译器 | yum install -y gcc | 必备软件 |
| G++编译器 | yum install -y gcc-c++ | 使用C++编写Nginx HTTP模块使用 |
| PCRE库 | yum install -y pcre pcre-devel | 解析Nginx HTTP模块的正则表达式 |
| zlib库 | yum install -y zlib zlib-devel | 用于对HTTP包的内容做zip格式的压缩 |
| OpenSSL库 | yum install -y openssl openssl-devel | 支持在SSL协议上传输HTTP |
# 必备软件安装
# 1. 安装GCC编译器
yum install -y gcc
[root@192 cm]# yum install -y gcc
# 2. 安装G++编译器
yum install -y gcc-c++
[root@192 cm]# yum install -y gcc-c++
# 3. 安装PCRE库
yum install -y pcre pcre-devel
[root@192 cm]# yum install -y pcre pcre-devel
# 4. 安装zlib库
yum install -y zlib zlib-devel
[root@192 cm]# yum install -y zlib zlib-devel
# 5. 安装OpenSSL库(选装)
yum install -y openssl openssl-devel
[root@192 cm]# yum install -y openssl openssl-devel
# nginx安装
# 1. 下载Nginx压缩包
创建目录并下载解压缩
cd /root mkdir soft wget http://nginx.org/download/nginx-1.18.0.tar.gz tar -zxvf nginx-1.18.0.tar.gz[root@192 cm]# cd /root [root@192 ~]# ls anaconda-ks.cfg original-ks.cfg soft [root@192 ~]# cd soft [root@192 soft]# wget http://nginx.org/download/nginx-1.18.0.tar.gz --2022-07-13 22:50:18-- http://nginx.org/download/nginx-1.18.0.tar.gz Resolving nginx.org (nginx.org)... 3.125.197.172, 52.58.199.22, 2a05:d014:edb:5702::6, ... Connecting to nginx.org (nginx.org)|3.125.197.172|:80... connected. HTTP request sent, awaiting response... 200 OK Length: 1039530 (1015K) [application/octet-stream] Saving to: ‘nginx-1.18.0.tar.gz’ 100%[=========================================================================================================================================================================>] 1,039,530 149KB/s in 6.9s 2022-07-13 22:50:26 (146 KB/s) - ‘nginx-1.18.0.tar.gz’ saved [1039530/1039530] [root@192 soft]# ls EOS_Platform_{{book.version}}_Private_Medium_Application.tar.gz jdk-8u162-linux-x64.tar.gz mysql-5.7.21-linux-glibc2.12-x86_64.tar.gz nginx-1.18.0.tar.gz redis-5.0.12.tar.gz [root@192 soft]# tar -zxvf nginx-1.18.0.tar.gz
# 2. 编译安装
编译安装Nginx 进入Nginx目录,执行编译,安装
./configure --prefix=/opt/primeton/nginx && make &&make install注意: 如果要想指定Nginx的安装目录,例如我指定到/opt/primeton/nginx/下,可以执行一下命令:
./configure --prefix=/opt/primeton/nginx/[root@192 nginx-1.18.0]# ./configure --prefix=/opt/primeton/nginx && make &&make install安装说明
安装完成后在/opt/primeton目录看到nginx安装文件
| Nginx安装目录 | /opt/primeton |
|---|---|
| 二进制文件路径 | /opt/primeton/nginx/sbin/nginx |
| 配置文件路径 | /opt/primeton/nginx/conf/nginx.conf |
安装命令说明 configure:做大量幕后工作,检测系统内核及必备软件、参数的解析、中间目录生成、生成C源码文件、Makefile文件等 make :根据configure命令生成的Makefile文件编译Nginx工程,并且生成目标文件及最终二进制文件。 make install : 根据configure执行时的参数将Nginx部署到指定的安装目录,包括相关文件目录的建立和二进制文件、配置文件的复制 。
# 3. 验证安装
- 启动验证Nginx
验证配置文件是否有错误
[root@192 nginx]# cd /opt/primeton/nginx/ [root@192 nginx]# ls client_body_temp conf fastcgi_temp html logs proxy_temp sbin scgi_temp uwsgi_temp [root@192 nginx]# ./sbin/nginx -t nginx: the configuration file /opt/primeton/nginx/conf/nginx.conf syntax is ok nginx: configuration file /opt/primeton/nginx/conf/nginx.conf test is successful [root@192 nginx]#启动Nginx
[root@192 sbin]# pwd /opt/primeton/nginx/sbin [root@192 sbin]# ./nginx访问Nginx nginx端口默认配置80端口,验证完毕后修改默认端口(与EOS代理端口冲突),修改值任意即可。
看到以上界面说明安装成功。
# Redis安装
# 必备软件安装
# 1. 安装G++编译器
yum install -y gcc-c++
[root@192 cm]# yum install -y gcc-c++
# 2. 下载Redis
下载Redis
wget http://download.redis.io/releases/redis-6.2.5.tar.gz解压
tar -zvxf redis-6.2.5.tar.gz移动到指定目录
mv redis-6.2.5 /usr/local/redis
# redis安装
# 1. 编译
cd /usr/local/redis
make
[root@192 redis]# pwd
/usr/local/redis
[root@192 redis]# make
# 2. 安装
make install PREFIX=/usr/local/redis/ 后面的是你想要安装的路径
[root@192 redis]# make PREFIX=/usr/local/redis install
cd src && make install
make[1]: Entering directory `/usr/local/redis/src'
CC Makefile.dep
make[1]: Leaving directory `/usr/local/redis/src'
make[1]: Entering directory `/usr/local/redis/src'
Hint: It's a good idea to run 'make test' ;)
INSTALL install
INSTALL install
INSTALL install
INSTALL install
INSTALL install
make[1]: Leaving directory `/usr/local/redis/src'
这里多了一个关键字 PREFIX= 这个关键字的作用是编译的时候用于指定程序存放的路径。比如我们现在就是指定了redis必须存放在/usr/local/redis目录。假设不添加该关键字Linux会将可执行文件存放在/usr/local/bin目录,库文件会存放在/usr/local/lib目录。配置文件会存放在/usr/local/etc目录。其他的资源文件会存放在usr/local/share目录。这里指定号目录也方便后续的卸载,后续直接rm -rf /usr/local/redis 即可删除redis。
# 3. 修改配置
- redis配置文件修改,将源代码目录中的配置文件redis.conf拷贝到redis安装路径目录下
- 将bind配置修改为:
bind * -::*说明:bind属性为:绑定的IP。与protected-mode属性关联使用,此处暂且取消IP绑定,可根据实际情况而定!
- 将notify-keyspace-events属性的值改为K$g
说明:notify-keyspace-events属性为:事件通知
- 将protected-mode属性的值由yes改为no
说明:protected-mode属性为:是否开启保护模式。如关闭,则外部网络可直接访问;如开启,则需配置bind ip或者设置访问密码。此处暂且关闭,可根据实际情况而定!
- 将daemonize属性的值由no改为yes
说明:daemonize属性为:是否开启后台启动。开启后可确保控制台关闭后,进程在后台继续正常运行!
- 将logfile属性的值改为本机日志存放路径
此路径需要先创建,只需创建到log即可
- 将dir属性的值改为本机rdb/AOF文件的存放路径
此路径需要先创建
![dir]()
# 4 . redis验证
启动redis 根据上面的操作已经将redis安装完成了。在目录/usr/local/redis 输入下面命令启动redis
./bin/redis-server ./redis.conf启动后界面
[root@192 redis]# ./bin/redis-server ./redis.conf 8305:C 14 Jul 2022 03:11:47.631 # oO0OoO0OoO0Oo Redis is starting oO0OoO0OoO0Oo 8305:C 14 Jul 2022 03:11:47.631 # Redis version=5.0.12, bits=64, commit=00000000, modified=0, pid=8305, just started 8305:C 14 Jul 2022 03:11:47.631 # Configuration loaded 8305:M 14 Jul 2022 03:11:47.631 * Increased maximum number of open files to 10032 (it was originally set to 1024). _._ _.-``__ ''-._ _.-`` `. `_. ''-._ Redis 5.0.12 (00000000/0) 64 bit .-`` .-```. ```\/ _.,_ ''-._ ( ' , .-` | `, ) Running in standalone mode |`-._`-...-` __...-.``-._|'` _.-'| Port: 6379 | `-._ `._ / _.-' | PID: 8305 `-._ `-._ `-./ _.-' _.-' |`-._`-._ `-.__.-' _.-'_.-'| | `-._`-._ _.-'_.-' | http://redis.io `-._ `-._`-.__.-'_.-' _.-' |`-._`-._ `-.__.-' _.-'_.-'| | `-._`-._ _.-'_.-' | `-._ `-._`-.__.-'_.-' _.-' `-._ `-.__.-' _.-' `-._ _.-' `-.__.-' 8305:M 14 Jul 2022 03:11:47.634 # WARNING: The TCP backlog setting of 511 cannot be enforced because /proc/sys/net/core/somaxconn is set to the lower value of 128. 8305:M 14 Jul 2022 03:11:47.634 # Server initialized 8305:M 14 Jul 2022 03:11:47.634 # WARNING overcommit_memory is set to 0! Background save may fail under low memory condition. To fix this issue add 'vm.overcommit_memory = 1' to /etc/sysctl.conf and then reboot or run the command 'sysctl vm.overcommit_memory=1' for this to take effect. 8305:M 14 Jul 2022 03:11:47.634 # WARNING you have Transparent Huge Pages (THP) support enabled in your kernel. This will create latency and memory usage issues with Redis. To fix this issue run the command 'echo never > /sys/kernel/mm/transparent_hugepage/enabled' as root, and add it to your /etc/rc.local in order to retain the setting after a reboot. Redis must be restarted after THP is disabled. 8305:M 14 Jul 2022 03:11:47.634 * Ready to accept connections安装成功 按ctrl+c即可退出
常用命令
bin/redis-server redis.conf 根据配置文件启动 bin/redis-cli shutdown 停止
# JDK安装
# 上传安装包
- 下载安装包
# 解压安装包
创建安装目录,并解压安装包
#创建目录 [root@localhost soft]# mkdir /usr/local/java # 解压文件 [root@localhost soft]# tar -zxvf jdk-8u162-linux-x64.tar.gz
# 配置环境变量
配置环境变量
vi /etc/profile文件中增加以下内容
JAVA_HOME=/usr/local/java/jdk1.8.0_162 PATH=$JAVA_HOME/bin:$PATH CLASSPATH=$JAVA_HOME/jre/lib/ext:$JAVA_HOME/lib/tools.jar export PATH JAVA_HOME CLASSPATH配置文件生效
source /etc/profile
# 安装验证
jdk环境验证
# 同windows系统验证一样 java -version [root@localhost /]# java -version openjdk version "1.8.0_262" OpenJDK Runtime Environment (build 1.8.0_262-b10) OpenJDK 64-Bit Server VM (build 25.262-b10, mixed mode)
# 4、EOS Low-Code Platform 8环境搭建
# 解压安装包
下载EOS_Platform_8.3.2_Private_Medium_Application.tar.gz
解压介质
[root@localhost soft]# tar -zxvf EOS_Platform_8.3.2_Private_Medium_Application.tar.gz -C /opt/primeton/apps/eos-app/
# Nacos配置
- 初始化数据库脚本 创建数据库并导入数据库脚本(nacos/conf/nacos-mysql.sql)
# 这里是根据默认安装路径,先创建nacos数据库,数据库字符集:utf-8
[root@localhost opt]# cd /opt/primeton/apps/eos-app/nacos/conf
[root@localhost conf]# ls
application.properties application.properties.example cluster.conf.example dm-schema.sql nacos-logback.xml mysql-schema.sql derby-schema.sql
[root@localhost conf]# mysql -h 127.0.0.1 -P 3306 -u root -p nacos <mysql-schema.sql
验证数据库表结构是否已经生成
修改数据库配置文件 文件路径 nacos/conf/application.properties,账号密码根据情况设定,(本文档默认密码primeton),若根据文档安装则不用修改
![nacos]()
启动验证
# standalone 代表单机模式非集群模式 [root@localhost eos-app]# nacos/bin/startup.sh -m standalone- 访问nacos (http://{部署Nacos服务器的实际域名或IP}:{端口号}/nacos (opens new window) 账号/密码 nacos/nacos)
- 成功访问登录页
![login]()
- 登录后首页
验证成功
**提醒:**如果需要使用governor,nacos必须开启鉴权
# Nginx环境配置
nginx配置文件修改 修改Nginx安装目录下/conf/nginx.conf文件,在文件下追加内容,此处的作用配置Nginx代理路径,让nginx读取该目录下的所有配置文件
include /opt/primeton/apps/eos-app/web/conf/*.conf;![nginx文件修改]()
修改前端nigix代理配置文件,文件路径/opt/primeton/apps/eos-app/web/conf 默认解压路径为/opt/primeton/apps/eos-app/ 默认解压无需任何文件修改 非默认路径解压需修改以下文件配置
![linux配置文件修改]()
验证配置文件是否正确
[root@192 nginx]# cd /opt/primeton/nginx/ [root@192 nginx]# ls client_body_temp conf fastcgi_temp html logs proxy_temp sbin scgi_temp uwsgi_temp [root@192 nginx]# ./sbin/nginx -t nginx: the configuration file /opt/primeton/nginx/conf/nginx.conf syntax is ok nginx: configuration file /opt/primeton/nginx/conf/nginx.conf test is successful [root@192 nginx]## 常用命令 ./nginx 开启 ./nginx -s stop 停止 ./nginx -s reload 重启(每次修改完nginx配置文件需要重启)nginx默认端口为80端口(要修改端口为8001,避免与eos8.conf中监听的端口冲突) 启动Nginx并访问,,看到以下界面说明问价配置正确。
验证成功
# Gateway环境配置
配置文件修改 修改配置文件(server/gateway/config) application.properties(如图) application-nacos.properties(修改nacos地址) bootstrap.properties(修改nacos地址)
![gatewayconfig]()
启动并验证
#启动命令 server/gateway/bin/startup.sh- 验证方式:通过nacos查看gateway应用的状态情况是否正常。
- 访问Nacos登录地址(http://{部署Nacos服务器的实际域名或IP}:{端口号}/nacos (opens new window) nacos/nacos)
- 查看服务管理-服务列表中是否存在GATEWAY-DEMO服务
验证成功
# Governor配置
创建数据库初始化脚本(数据库名称 governor4eos,脚本路径server/governor/db-scripts/mysql,server/governor/app-db-scripts)
# 这里是根据默认安装路径,先手动创建governor4eos数据库,数据库字符集:utf-8 [root@localhost eos-app]# cd server/governor/db-scripts/mysql [root@localhost mysql]# ls 000-coframe-ddl.sql 001-coframe-data.sql 010-governor-ddl.sql 011-governor-data.sql 020-governor-ddl.sql 021-governor-data.sql all.sql [root@localhost mysql]# mysql -h 127.0.0.1 -P 3306 -u root -p governor4eos <all.sql [root@localhost mysql]# cd .. [root@localhost db-scripts]# cd .. [root@localhost governor]# cd app-db-scripts/group/bps/mysql/ [root@localhost mysql]# mysql -h 127.0.0.1 -P 3306 -u root -p governor4eos <all.sql [root@localhost mysql]# cd .. [root@localhost bps]# cd .. [root@localhost group]# cd eos/Mysql/ [root@localhost Mysql]# mysql -h 127.0.0.1 -P 3306 -u root -p governor4eos <all.sql修改数据库连接信息(governor/config/application.properties)
![governor]()
启动验证
server/governor/bin/startup.sh上图中29898为governor应用端口
访问Governor登录地址(http://127.0.0.1:29898 (opens new window) sysadmin/000000)
成功访问governor登录页,若失败请查看应用目录下logs文件夹下日志信息
![governo登录]()
成功访问governor管理平台首页
![governor首页]()
平台配置->平台服务 设置注册中心和配置中心
![配置中心服务中心]()
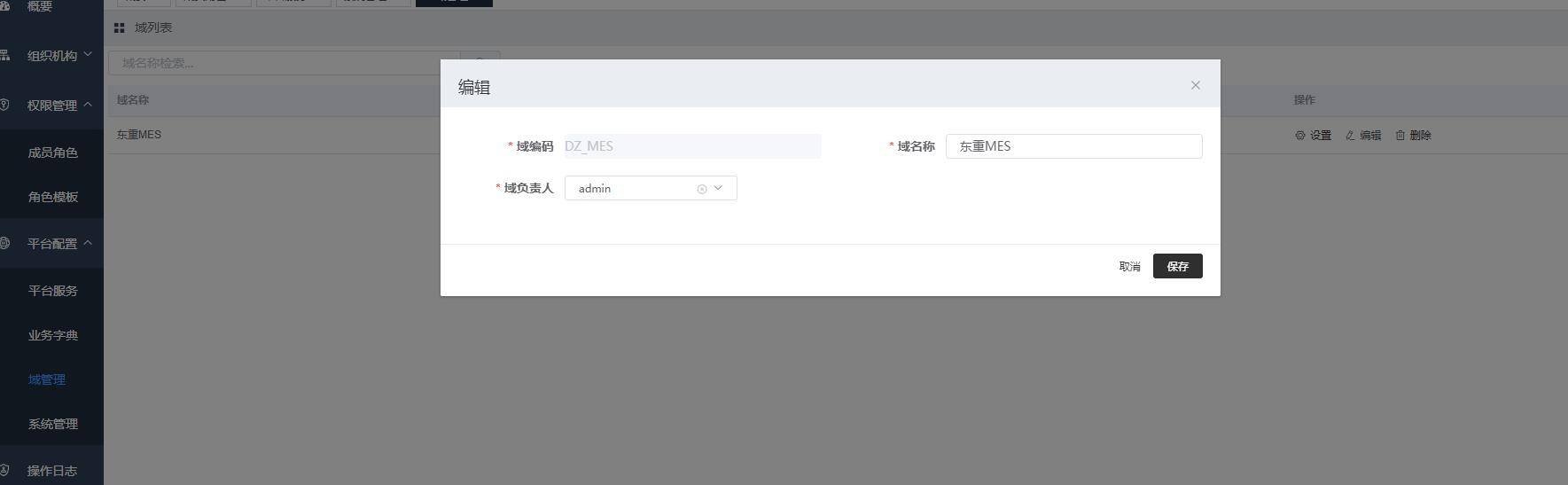
平台配置->域管理下 建立域
![domain]()
平台配置->系统管理 建立系统
图中的的系统编码,及下图中的key请记录。
验证成功
# Web环境说明
- 前端说明
EOS Low-Code Platform 8 采用前后分离模式开发,前端项目开发完成后均已打包成静态文件,部署在后端项目的目录下,通过Nginx代理访问前端资源文件。EOS Low-Code Platform 8 安装包自带afcenter项目的资源文件,如下图
![web]()
- 环境配置
后续新项目完成后,在本地打包完成后,均部署在后端web目录下,通过web/conf/eos8.conf文件实现Nginx代理访问静态资源,配置文件修改完成后,需重启nginx服务。
# BPS环境配置
创建数据库并导入数据库脚本
server/bps/db-scripts 执行该目录下对应数据类型目录下的all.sql,数据库名称:bps4eos,数据库字符集:utf-8
# 这里是根据默认安装路径,先手动创建bps4eos数据库 [root@localhost eos-app]# cd server/bps/db-scripts/bps/mysql/ [root@localhost mysql]# mysql -h 127.0.0.1 -P 3306 -u root -p bps4eos <all.sql Enter password: [root@localhost mysql]# cd .. [root@localhost bps]# cd .. [root@localhost db-scripts]# cd eos/Mysql/ [root@localhost Mysql]# mysql -h 127.0.0.1 -P 3306 -u root -p bps4eos <all.sql修改配置文件
application.properties(如下图1) application-nacos.properties(修改nacos地址) bootstrap.properties(修改nacos地址)
![bps_key]()
修改数据库连接信息(server/bps/config/BPS-SERVER/config/user-config.xml)
![bpsdb]()
启动并验证
启动命令
server/bps/bin/startup.shnacos验证 访问Nacos登录地址(http://{部署Nacos服务器的实际域名或IP}:{端口号}/nacos (opens new window) nacos/nacos)
- 查看服务管理-服务列表中是否存在BPS-SERVER服务
验证成功
- 查看服务管理-服务列表中是否存在BPS-SERVER服务
# afcenter环境搭建
注: 如不需要使用afcenter中xxl-job,可修改配置文件关闭xxl-job。
关闭xxl-job方法:在server/afcenter/config/application-job.properties配置文件中修改开关为false。
afc.job.admin.enabled=false
afc.job.executor.enabled=false
创建数据库并导入数据库脚本,路径如下
server/afcenter/db-scripts,执行该目录下afcenter,bfp,eos,lowcode对应目录下的脚本,安装数据库选择对应的目录,执行数据库类型目录下的all.sql 数据库名称 afcenter4eos
# 这里是根据默认安装路径,先手动创建afcenter4eos数据库,数据库字符集:utf-8 [root@localhost eos-app]# cd server/afcenter/db-scripts/afcenter/Mysql/ [root@localhost Mysql]# mysql -h 127.0.0.1 -P 3306 -u root -p afcenter4eos <all.sql [root@localhost Mysql]# cd .. [root@localhost afcenter]# cd .. [root@localhost db-scripts]# cd bfp-framework/Mysql/ [root@localhost Mysql]# mysql -h 127.0.0.1 -P 3306 -u root -p afcenter4eos <all.sql [root@localhost Mysql]# cd .. [root@localhost bfp-framework]# cd .. [root@localhost db-scripts]# cd bfp-message/Mysql/ [root@localhost Mysql]# mysql -h 127.0.0.1 -P 3306 -u root -p afcenter4eos <all.sql [root@localhost Mysql]# cd .. [root@localhost bfp-message]# cd .. [root@localhost db-scripts]# cd bfp-task/Mysql/ [root@localhost Mysql]# mysql -h 127.0.0.1 -P 3306 -u root -p afcenter4eos <all.sql [root@localhost Mysql]# cd .. [root@localhost bfp-task]# cd .. [root@localhost db-scripts]# cd eos/Mysql/ [root@localhost Mysql]# mysql -h 127.0.0.1 -P 3306 -u root -p afcenter4eos <all.sql [root@localhost Mysql]# cd .. [root@localhost eos]# cd .. [root@localhost db-scripts]# cd lowcode/Mysql/ [root@localhost Mysql]# mysql -h 127.0.0.1 -P 3306 -u root -p afcenter4eos <all.sql修改配置文件
application-nacos.properties(修改nacos地址) bootstrap.properties(修改nacos地址) web/conf/eos8.conf(如下图2,需重启nginx) 修改sys-code,sys-key为governor中建立系统的key,和系统编码
![eos8_key]()
修改数据库连接信息(server/afcenter/config/AFCENTER/config/user-config.xml)
启动验证
# 启动命令 server/afcenter/bin/startup.sh- nacos验证(http://{部署Nacos服务器的实际域名或IP}:{端口号}/nacos (opens new window) nacos/nacos)
- 查看服务管理-服务列表中是否存在AFCENTER服务
![nacos_coframe]()
- 点击该服务的详情操作,查看服务当前状态
![cof_status]()
- 查看服务管理-服务列表中是否存在AFCENTER服务
- 登录afcenter(http://127.0.0.1 (opens new window) admin/000000)
- 成功访问afcenter登录页
![cof_login]()
- 成功登录主页
验证成功
- 成功访问afcenter登录页
- nacos验证(http://{部署Nacos服务器的实际域名或IP}:{端口号}/nacos (opens new window) nacos/nacos)
# 常见问题
- 应用无法正常启动
问题现象
问题原因
部分linux系统缺失start-stop-daemon工具,sart-stop-daemon工具说明:start-stop-daemon是一个Debian体系里的一个守护进程管理软件,可以用指定的用户启停软件。CentOS有自己的daemon()机制(在/etc/init.d/functions)。但是如果你手上有一个脚本,必须使用start-stop-daemon在CentOS上启停,则需要安装start-stop-daemon工具才可以使用
解决方案
安装start-stop-daemon工具安装包下载
安装步骤如下:
#解压文件 tar -xf dpkg_1.17.27.tar.xz #进入安装目录 cd tar dpkg_1.17.27 #这一步如果提示缺少curses,需要yun install ncurses-devel ./configure # 编译 make #进入utils cd /dpkg_1.17.27/utils/ cp start-stop-daemon /usr/local/bin/start-stop-daemon #开启一个daemon进程 start-stop-daemon --start --background --exec /opt/primeton/apps/eos-app/ (其中 /opt/primeton/apps/eos-app/为eos8.3LA1安装目录) #关闭一个daemon进程 start-stop-daemon --stop --exec /opt/primeton/apps/eos-app/ (其中 /opt/primeton/apps/eos-app/为eos8.3LA1安装目录)
看到以上界面说明安装成功。


验证成功
**提醒:**如果需要使用governor,nacos必须开启鉴权


验证成功




图中的的系统编码,及下图中的key请记录。
验证成功


验证成功



验证成功