# 多子流程多任务(初稿)
# 1.场景介绍
以父流程测试、子流程测试为例,讲解在父流程中选配子流程参与者为多人,根据参与者个数发起多条子流程。


# 2.效果展示





# 3.实现思路
在父流程表单中引用选人组件,并在高级设置中开启流程参与者作为相关数据传递给子流程,父流程开启多子流程策略将被迭代元素的值传给子流程参数。
# 4.操作步骤
# 4.1 设置选人组件
设置选人组件,并在高级设置中开启流程参与者选项


# 4.2设置子流程活动
创建子流程,双击流程页面空白处,打开属性设置,点击流程参数tab页,设置流程参数。

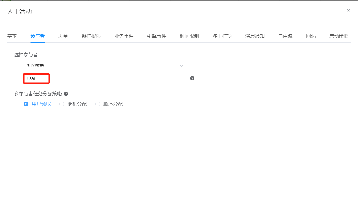
如上图所示,id为父流程中所传递的父流程表单实体主键id,__bfp_entity为父流程中表单的formData对象实体,user为父流程中所选参与者对象,参数类型为string。

双击打开流程发起环节人工活动,点击参与者tab页,选择相关数据选项,输入流程参数user作为发起环节参与者。点击确认,保存流程即完成子流程配置。
# 4.3设置父流程活动
创建父流程,双击流程空白处,点击相关数据tab页,添加相关数据,将父流程表单中复制的xpath值粘贴在相关数据名称中,类型为string。

点击确认,双击子流程组件打开子流程配置,点击子流程策略配置tab页,选择启动多子流程策略,被迭代元素输入框中粘贴进父流程表单中的xpath值,迭代元素可自定义,这里定义为p。

切换至子流程参数配置页,选择刚刚创建的子流程,为子流程配置参数,子流程中的id赋值当前表单实体中id值,用__bfp_entity/id表示(__bfp_entity即为表单中的formData),子流程中的__bfp_entity赋值为__bfp_entity,子流程中参数user的值为p,三个参数皆勾选回填。点击确定,保存流程即完成多子流程多任务配置。
