iPaaS文档库 iPaaS文档库
00 概述
01 产品安装指南
02 快速入门指南
03 Studio使用指南
04 iPaaS使用指南
05 高级配置指南
06 接口服务说明
07 升级&数据迁移指南
08 产品集成指南
09 FAQ
  • 创建公共Module
  • 创建CUST Transport
  • 创建CUST Endpoint
  • 创建业务Module
  • 创建CUST业务服务
  • 创建CUST代理服务
  • 导出部署包
  • 部署
  • 发送消息
  • 结果

本节讲述了CUST自定义协议(以HL7为例)穿透场景的创建过程,包括创建ESB项目、创建CUST协议相关的服务、部署、监控和运行。通过本节你将了解到如下内容:

  1. 如何创建CUST(以HL7为例)协议穿透场景;
  2. 如何在Studio中测试运行开发的业务逻辑;
  3. 如何通过APIGateway Console部署HL7相关的Module;

项目源码如附件所示:CUSTDemo.zip

创建ESB项目

  1. 打开ESB Studio,在资源管理器中,点击右键,选择"创建->ESB项目"菜单项,创建ESB项目,如下图所示。

  1. 在项目创建向导中,填写项目的基本信息,如项目名称等,如下图所示。

  2. 点击【下一步】,设置项目的引用库,这里使用缺省设置,如下所示。

  3. 点击【完成】按钮,完成创建ESB项目。创建ESB项目后,资源管理器如下所示。

至此,ESB项目创建完毕。

# 创建公共Module

  1. 在资源管理器中,选中project,点击右键,选择"创建->公共Module"菜单项,创建公共Module,如下图所示。

# 创建CUST Transport

1.在资源管理器中,选择"Transport->创建"菜单项,选中"CUST类型Transport",如下图所示。

2.修改Cust Transport 扩展配置信息,如下图所示。

  • 选择协议类型为: HL7;
  • 扩展实现不做任何改变;

扩展属性配置如下:

属性标识 属性名称 属性值 属性描述
port 目标监听端口 9091 目标监听端口
charset 消息的字符集 UTF-8 接收的消息字符集:例如填写GBK
routeName 属性名 default 路由名称

# 创建CUST Endpoint

1.在资源管理器中,选择"Endpoint->创建"菜单项,如下图所示。

2.修改Cust Endpoint 扩展配置信息,如下图所示。

  • 选择协议类型为: HL7;
  • 扩展实现不做任何改变;

扩展属性配置如下:

属性标识 属性名称 属性值 属性描述
ip 目标接收主机地址 127.0.0.1 目标接收主机地址
port 目标接收端口 9000 目标接收端口
charset 消息的字符集 UTF-8 发送的消息字符集:例如填写GBK

# 创建业务Module

  1. 在资源管理器中,选中project,点击右键,选择"创建->业务Module"菜单项,创建业务Module,如下图所示。

  2. 在"业务Module"向导中,输入业务Module的相关信息,点击【完成】按钮,创建业务Module,如下图所示。

  3. 业务Module创建完毕,展开新创建的业务Module,如下所示。

# 创建CUST业务服务

  1. 在资源管理器中,选中新建的业务Module"com.primeton.esb.project.restaurant",点击右键,选择"创建->CUST业务服务"菜单项,创建CUST业务服务,如下图所示。

  2. 在"创建CUST业务服务"向导中,输入相应的信息,点击【完成】按钮,完成CUST业务服务的创建,如下图所示。

  3. 编辑生成的CUST业务服务的文件。如下所示。

  • 这里Endpoint选择刚才建立的名为:com.primeton.esb.project.common.endpoint 的 CUST Endpoint。
  • 协议类型选择HL7。

# 创建CUST代理服务

  1. 在资源管理器中,选中新建的业务Module代理服务项,点击右键,选择"创建->CUST代理服务"菜单项,创建CUST代理服务,如下图所示。

  2. 在"创建CUST代理服务"向导中,输入相应的信息,点击【完成】按钮,完成CUST代理服务的创建,如下图所示。

  3. 编辑生成的CUST代理服务的文件。如下所示。

说明

  • 这里Transport选择刚才所创建的名为:com.primeton.esb.project.common.transport 的CUST Transport;
  • 这里关联服务类型选择:业务服务;
  • 这里服务名称选择刚才所创建的名为:com.primeton.esb.project.restaurant.bs.hl7.bizService_cust_default的业务服务;
  • 这里协议类型选择:HL7
  • 扩展属性中的routeName的属性值修改为“default”;

扩展属性配置如下:

属性标识 属性名称 属性值 属性描述
routeName 属性名 default 路由名称

点击保存按钮即可。

# 导出部署包

  1. 在资源管理器中选中"project"项目,点击右键,点击"导出(O)..."菜单项,准备导出该项目,如下图所示。

  2. 在"导出"窗口中,选择"ESB->导出部署包",点击【下一步】按钮,如下图所示。

  3. 在弹出的"导出部署包"窗口中选择这两个Module,并指定"保存位置",将部署包命名为CUSTDemo.ecd,点击【下一步】按钮,如下图所示。

  4. 点击【完成】按钮,会弹出"提示"窗口,显示"导出成功",表明已经成功导出这两个Module。

# 部署

  1. 登录Portal,使用管理账号登录,在“服务器管理-服务器组管理”界面,创建esb服务器组,如下图所示。

  2. 点击确定后保存服务器组信息,如下图所示。

3.在“服务器管理-服务器管理”界面,创建esb服务器,并添加到之前创建的服务器组,如下图所示。

  1. 点击确定后保存服务器组信息,如下图所示。

  2. 使用开发账号登录,在“模型部署”界面,单击“新建部署”进入模型部署页面,如下图所示。

  3. 单击 “选取文件” 选择一个部署包(.ecd)或补丁包(.epd),单击“上传”,上传成功后会显示相应信息,如下图所示。

  4. 勾选“服务器”,点击“部署”,将模型部署到服务器。

  5. 部署成功后会显示相应信息,如下图所示。

# 发送消息

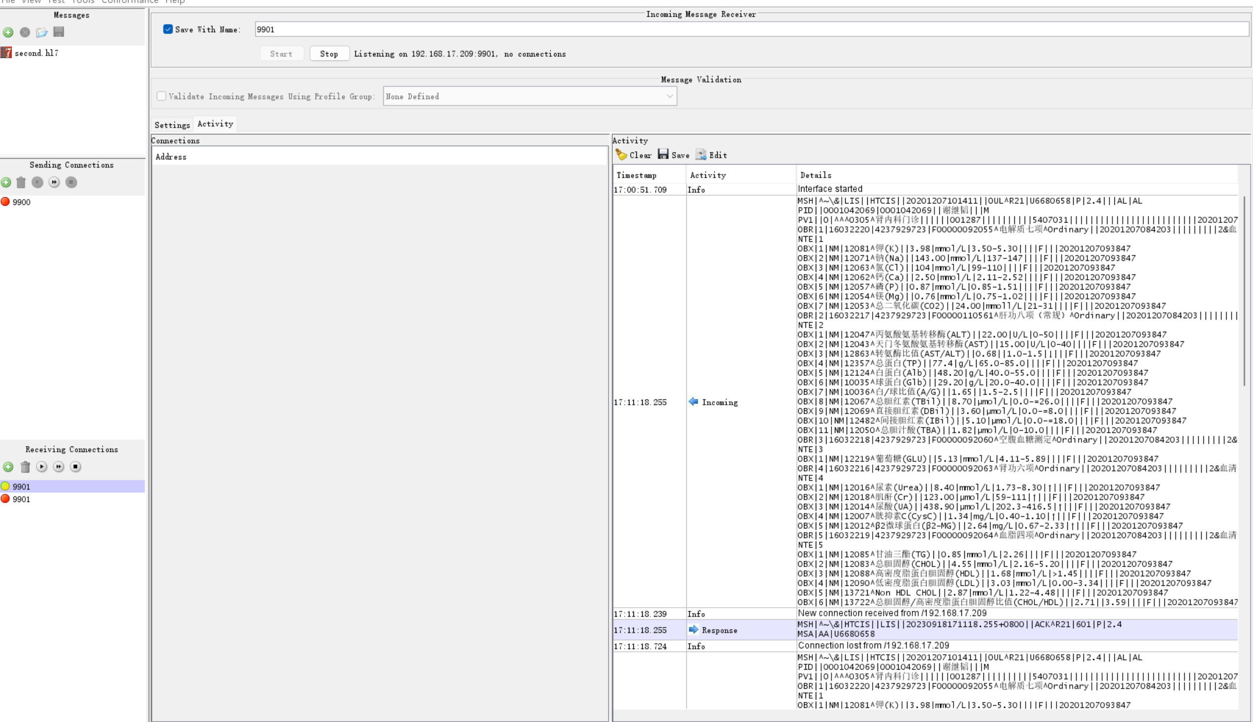
1.通过testpanel进行测试,在Receiving Connections窗口创建HL7 SERVER,HL7服务端的HOST和Port端口对应CUST Endpoint配置的扩展属性ip和port,如下图所示。

2.在Sending Connections发送窗口创建客户端,HL7发送端的HOST和Port端口对应ESB Server的ip和CUST Transpoint配置的扩展属性中的port,如下图所示。

3.在messages窗口添加发送的HL7消息文件,如图所示。消息文件: second.hl7。

4.选择messages中导入的文件,在右侧send中选择之前第2步创建的Sending Connections中的客户端点击send来发送,如图所示。

# 结果

1.可以看到发送端在发送后返回响应Response,如图所示。

2.服务端Receiving Connections中的9901收到消息,如图所示。

← 3.5.7.2 CUST自定义协议(以Primeton MQ为例) 3.5.8 TCP穿透 →